![]() |
Gridarta Editor
|
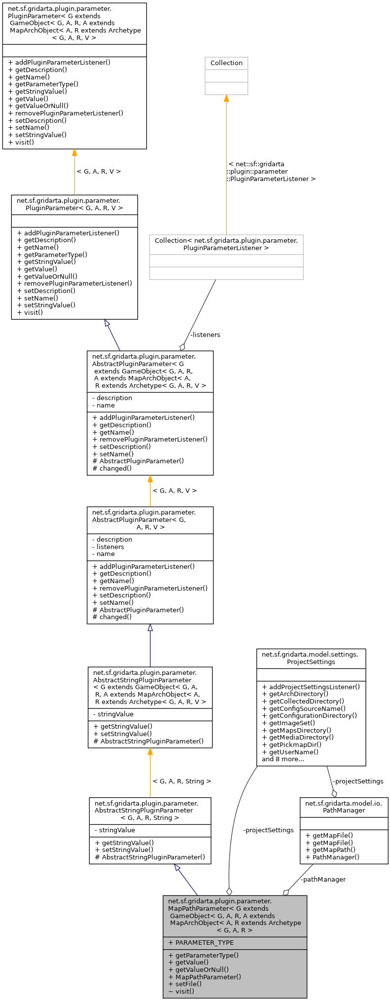
A PluginParameter that holds a path with in the maps directory. More...
Public Member Functions | |
String | getParameterType () |
String | getValue () |
String | getValueOrNull () |
MapPathParameter (@NotNull final PathManager pathManager, @NotNull final ProjectSettings projectSettings) | |
Creates a new instance. More... | |
void | setFile (@NotNull final File file) throws InvalidValueException |
Sets the value from a File instance. More... | |
![]() | |
String | getStringValue () |
boolean | setStringValue ( @NotNull final String stringValue) |
Updates the parameter value. More... | |
Static Public Attributes | |
static final String | PARAMETER_TYPE = "MapPathParameter" |
The string representation of this parameter type. More... | |
Package Functions | |
public< T > T | visit (@NotNull final PluginParameterVisitor< G, A, R, T > visitor) |
Private Attributes | |
final PathManager | pathManager |
The PathManager instance for converting Files into path names. More... | |
final ProjectSettings | projectSettings |
The ProjectSettings instance. More... | |
Additional Inherited Members | |
![]() | |
AbstractStringPluginParameter ( @NotNull final String stringValue) | |
Creates a new instance. More... | |
A PluginParameter that holds a path with in the maps directory.
Definition at line 35 of file MapPathParameter.java.
net.sf.gridarta.plugin.parameter.MapPathParameter< G extends GameObject< G, A, R, A extends MapArchObject< A, R extends Archetype< G, A, R >.MapPathParameter | ( | @NotNull final PathManager | pathManager, |
@NotNull final ProjectSettings | projectSettings | ||
) |
Creates a new instance.
pathManager | the path manager instance for converting files into path names |
projectSettings | the project settings instance |
Definition at line 62 of file MapPathParameter.java.
References net.sf.gridarta.plugin.parameter.MapPathParameter< G extends GameObject< G, A, R, A extends MapArchObject< A, R extends Archetype< G, A, R >.pathManager, and net.sf.gridarta.plugin.parameter.MapPathParameter< G extends GameObject< G, A, R, A extends MapArchObject< A, R extends Archetype< G, A, R >.projectSettings.
String net.sf.gridarta.plugin.parameter.MapPathParameter< G extends GameObject< G, A, R, A extends MapArchObject< A, R extends Archetype< G, A, R >.getParameterType | ( | ) |
String net.sf.gridarta.plugin.parameter.MapPathParameter< G extends GameObject< G, A, R, A extends MapArchObject< A, R extends Archetype< G, A, R >.getValue | ( | ) |
Definition at line 82 of file MapPathParameter.java.
References net.sf.gridarta.plugin.parameter.AbstractStringPluginParameter< G, A, R, String >.getStringValue().
String net.sf.gridarta.plugin.parameter.MapPathParameter< G extends GameObject< G, A, R, A extends MapArchObject< A, R extends Archetype< G, A, R >.getValueOrNull | ( | ) |
void net.sf.gridarta.plugin.parameter.MapPathParameter< G extends GameObject< G, A, R, A extends MapArchObject< A, R extends Archetype< G, A, R >.setFile | ( | @NotNull final File | file | ) | throws InvalidValueException |
Sets the value from a File instance.
file | the file instance |
InvalidValueException | if the file instance is invalid |
Definition at line 97 of file MapPathParameter.java.
References net.sf.gridarta.model.io.PathManager.getMapFile(), net.sf.gridarta.model.mapmodel.MapFile.getMapPath(), net.sf.gridarta.model.mapmodel.MapFile.getMapsDir(), net.sf.gridarta.model.settings.ProjectSettings.getMapsDirectory(), net.sf.gridarta.model.mapmodel.AbsoluteMapPath.getPath(), net.sf.gridarta.plugin.parameter.MapPathParameter< G extends GameObject< G, A, R, A extends MapArchObject< A, R extends Archetype< G, A, R >.pathManager, net.sf.gridarta.plugin.parameter.MapPathParameter< G extends GameObject< G, A, R, A extends MapArchObject< A, R extends Archetype< G, A, R >.projectSettings, and net.sf.gridarta.plugin.parameter.AbstractStringPluginParameter< G, A, R, String >.setStringValue().
|
package |
Definition at line 76 of file MapPathParameter.java.
|
static |
The string representation of this parameter type.
Definition at line 41 of file MapPathParameter.java.
Referenced by net.sf.gridarta.plugin.parameter.PluginParameterFactory< G, A, R >.createParameter(), net.sf.gridarta.plugin.parameter.MapPathParameter< G extends GameObject< G, A, R, A extends MapArchObject< A, R extends Archetype< G, A, R >.getParameterType(), and net.sf.gridarta.plugin.parameter.PluginParameterFactory< G, A, R >.getTypes().
|
private |
The PathManager instance for converting Files into path names.
Definition at line 48 of file MapPathParameter.java.
Referenced by net.sf.gridarta.plugin.parameter.MapPathParameter< G extends GameObject< G, A, R, A extends MapArchObject< A, R extends Archetype< G, A, R >.MapPathParameter(), and net.sf.gridarta.plugin.parameter.MapPathParameter< G extends GameObject< G, A, R, A extends MapArchObject< A, R extends Archetype< G, A, R >.setFile().
|
private |
The ProjectSettings instance.
Definition at line 54 of file MapPathParameter.java.
Referenced by net.sf.gridarta.plugin.parameter.MapPathParameter< G extends GameObject< G, A, R, A extends MapArchObject< A, R extends Archetype< G, A, R >.MapPathParameter(), and net.sf.gridarta.plugin.parameter.MapPathParameter< G extends GameObject< G, A, R, A extends MapArchObject< A, R extends Archetype< G, A, R >.setFile().