![]() |
Gridarta Editor
|
Default implementation of ProjectSettings. More...
Public Member Functions | |
File | getArchDirectory () |
Returns the archetype directory. More... | |
String | getConfigSourceName () |
Returns the name of the configuration source. More... | |
String | getImageSet () |
Returns the image set. More... | |
File | getMapsDirectory () |
Returns the default maps directory. More... | |
File | getMediaDirectory () |
Returns the media directory. More... | |
String | getUserName () |
Returns the user name. More... | |
boolean | saveIndices () |
Returns whether indices should be saved to disk. More... | |
void | setArchDirectory (@NotNull final File archDirectory) |
Sets the archetype directory. More... | |
void | setConfigSourceName (@NotNull final String configSourceName) |
Sets the name of the configuration source. More... | |
void | setImageSet (@NotNull final String imageSet) |
Sets the image set. More... | |
void | setMapsDirectory (@NotNull final File mapsDirectory) |
Sets the default maps directory. More... | |
void | setMediaDirectory (@NotNull final File mediaDirectory) |
Sets the media directory. More... | |
void | setUserName (@NotNull final String userName) |
Sets the user name. More... | |
![]() | |
void | addProjectSettingsListener (@NotNull final ProjectSettingsListener listener) |
Adds a ProjectSettingsListener to be notified of changes. More... | |
void | removeProjectSettingsListener (@NotNull final ProjectSettingsListener listener) |
Removes a ProjectSettingsListener to be notified of changes. More... | |
![]() | |
File | getCollectedDirectory () |
Returns the directory where collected archetypes are stored. More... | |
File | getConfigurationDirectory () |
Returns the configuration directory which is used to load configuration information like types.xml. More... | |
File | getPickmapDir () |
Returns the pickmap directory. More... | |
Protected Member Functions | |
AbstractDefaultProjectSettings (@NotNull final EditorSettings editorSettings) | |
Creates a new instance. More... | |
![]() | |
void | fireMapsDirectoryChanged () |
Notifies all listeners about a changed maps directory. More... | |
Private Member Functions | |
void | setMapsDirectoryInt (@NotNull final File mapsDirectory, final boolean updatePreferences) |
Sets the mapsDirectory. More... | |
Private Attributes | |
File | archDirectory |
The archetype directory. More... | |
String | configSourceName |
Do we load arches from the collected archives. More... | |
final EditorSettings | editorSettings |
The EditorSettings for retrieving default values. More... | |
String | imageSet |
The image set. More... | |
File | mapsDirectory |
The default maps directory. More... | |
File | mediaDirectory |
The media directory. More... | |
Static Private Attributes | |
static final String | ARCH_DIRECTORY_KEY = "archDirectory" |
The preferences key for the archetype directory. More... | |
static final String | CONFIG_SOURCE_KEY = "configSource" |
The preferences key for configuration source. More... | |
static final String | IMAGE_SET_KEY = "useImageSet" |
The preferences key for the selected image set. More... | |
static final String | MAP_DIRECTORY_KEY = "mapDirectory" |
The preferences key for the archetype directory. More... | |
static final String | MEDIA_DIRECTORY_KEY = "mediaDirectory" |
The preferences key for the media directory. More... | |
static final Preferences | PREFERENCES = Preferences.userNodeForPackage(MainControl.class) |
Preferences. More... | |
static final String | PREFERENCES_USER_NAME = "username" |
Preferences key for user name. More... | |
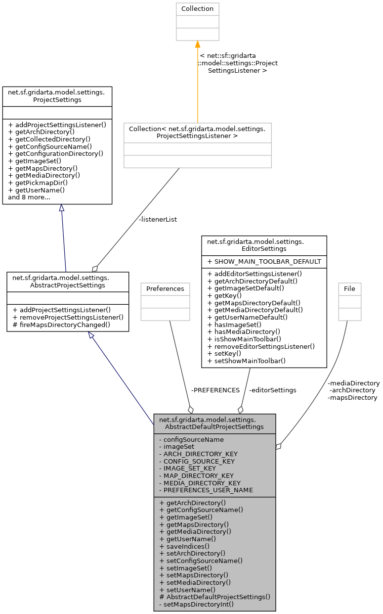
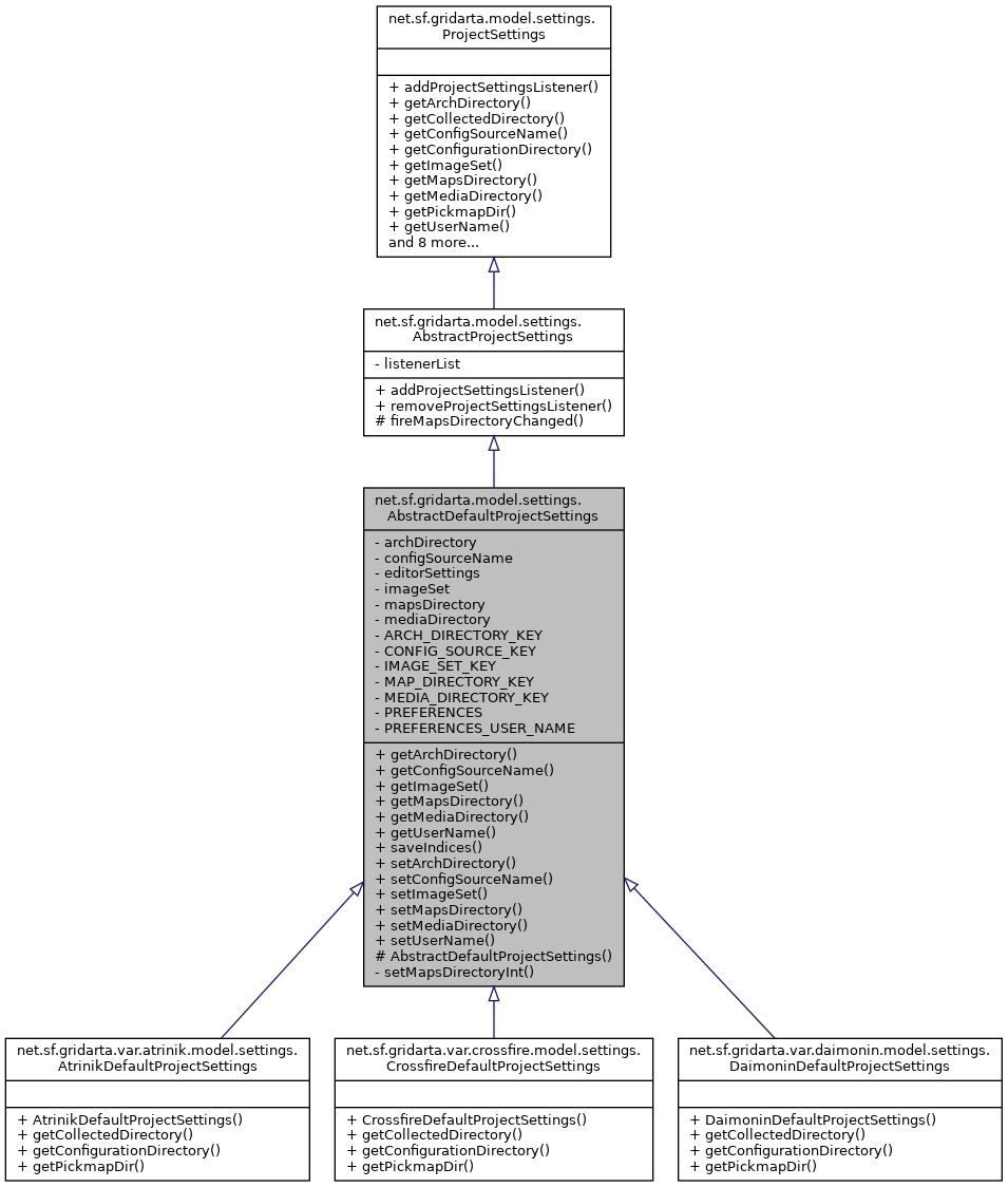
Default implementation of ProjectSettings.
Definition at line 33 of file AbstractDefaultProjectSettings.java.
|
protected |
Creates a new instance.
editorSettings | the editor settings for retrieving default values |
Definition at line 117 of file AbstractDefaultProjectSettings.java.
References net.sf.gridarta.model.settings.AbstractDefaultProjectSettings.ARCH_DIRECTORY_KEY, net.sf.gridarta.model.settings.AbstractDefaultProjectSettings.archDirectory, net.sf.gridarta.model.settings.AbstractDefaultProjectSettings.CONFIG_SOURCE_KEY, net.sf.gridarta.model.settings.AbstractDefaultProjectSettings.configSourceName, net.sf.gridarta.model.settings.AbstractDefaultProjectSettings.editorSettings, net.sf.gridarta.model.settings.EditorSettings.getArchDirectoryDefault(), net.sf.gridarta.utils.IOUtils.getCanonicalFile(), net.sf.gridarta.model.settings.EditorSettings.getImageSetDefault(), net.sf.gridarta.model.settings.EditorSettings.getMapsDirectoryDefault(), net.sf.gridarta.model.settings.EditorSettings.getMediaDirectoryDefault(), net.sf.gridarta.model.settings.AbstractDefaultProjectSettings.IMAGE_SET_KEY, net.sf.gridarta.model.settings.AbstractDefaultProjectSettings.imageSet, net.sf.gridarta.model.settings.AbstractDefaultProjectSettings.MAP_DIRECTORY_KEY, net.sf.gridarta.model.settings.AbstractDefaultProjectSettings.mapsDirectory, net.sf.gridarta.model.settings.AbstractDefaultProjectSettings.MEDIA_DIRECTORY_KEY, net.sf.gridarta.model.settings.AbstractDefaultProjectSettings.mediaDirectory, net.sf.gridarta.model.settings.AbstractDefaultProjectSettings.PREFERENCES, and net.sf.gridarta.model.settings.AbstractDefaultProjectSettings.setMapsDirectoryInt().
File net.sf.gridarta.model.settings.AbstractDefaultProjectSettings.getArchDirectory | ( | ) |
Returns the archetype directory.
Implements net.sf.gridarta.model.settings.ProjectSettings.
Definition at line 154 of file AbstractDefaultProjectSettings.java.
References net.sf.gridarta.model.settings.AbstractDefaultProjectSettings.archDirectory.
Referenced by net.sf.gridarta.var.atrinik.model.settings.AtrinikDefaultProjectSettings.getCollectedDirectory(), net.sf.gridarta.var.daimonin.model.settings.DaimoninDefaultProjectSettings.getCollectedDirectory(), net.sf.gridarta.var.daimonin.model.settings.DaimoninDefaultProjectSettings.getConfigurationDirectory(), net.sf.gridarta.var.atrinik.model.settings.AtrinikDefaultProjectSettings.getConfigurationDirectory(), net.sf.gridarta.var.daimonin.model.settings.DaimoninDefaultProjectSettings.getPickmapDir(), and net.sf.gridarta.var.atrinik.model.settings.AtrinikDefaultProjectSettings.getPickmapDir().
String net.sf.gridarta.model.settings.AbstractDefaultProjectSettings.getConfigSourceName | ( | ) |
Returns the name of the configuration source.
Implements net.sf.gridarta.model.settings.ProjectSettings.
Definition at line 239 of file AbstractDefaultProjectSettings.java.
References net.sf.gridarta.model.settings.AbstractDefaultProjectSettings.configSourceName.
String net.sf.gridarta.model.settings.AbstractDefaultProjectSettings.getImageSet | ( | ) |
Returns the image set.
Implements net.sf.gridarta.model.settings.ProjectSettings.
Definition at line 220 of file AbstractDefaultProjectSettings.java.
References net.sf.gridarta.model.settings.AbstractDefaultProjectSettings.imageSet.
File net.sf.gridarta.model.settings.AbstractDefaultProjectSettings.getMapsDirectory | ( | ) |
Returns the default maps directory.
Implements net.sf.gridarta.model.settings.ProjectSettings.
Definition at line 171 of file AbstractDefaultProjectSettings.java.
References net.sf.gridarta.model.settings.AbstractDefaultProjectSettings.mapsDirectory.
Referenced by net.sf.gridarta.var.crossfire.model.settings.CrossfireDefaultProjectSettings.getPickmapDir().
File net.sf.gridarta.model.settings.AbstractDefaultProjectSettings.getMediaDirectory | ( | ) |
Returns the media directory.
It contains background music files.
Implements net.sf.gridarta.model.settings.ProjectSettings.
Definition at line 200 of file AbstractDefaultProjectSettings.java.
References net.sf.gridarta.model.settings.AbstractDefaultProjectSettings.mediaDirectory.
String net.sf.gridarta.model.settings.AbstractDefaultProjectSettings.getUserName | ( | ) |
Returns the user name.
Implements net.sf.gridarta.model.settings.ProjectSettings.
Definition at line 255 of file AbstractDefaultProjectSettings.java.
References net.sf.gridarta.model.settings.AbstractDefaultProjectSettings.editorSettings, net.sf.gridarta.model.settings.EditorSettings.getUserNameDefault(), net.sf.gridarta.model.settings.AbstractDefaultProjectSettings.PREFERENCES, and net.sf.gridarta.model.settings.AbstractDefaultProjectSettings.PREFERENCES_USER_NAME.
boolean net.sf.gridarta.model.settings.AbstractDefaultProjectSettings.saveIndices | ( | ) |
Returns whether indices should be saved to disk.
Implements net.sf.gridarta.model.settings.ProjectSettings.
Definition at line 265 of file AbstractDefaultProjectSettings.java.
void net.sf.gridarta.model.settings.AbstractDefaultProjectSettings.setArchDirectory | ( | @NotNull final File | archDirectory | ) |
Sets the archetype directory.
archDirectory | the archetype directory |
Implements net.sf.gridarta.model.settings.ProjectSettings.
Definition at line 159 of file AbstractDefaultProjectSettings.java.
References net.sf.gridarta.model.settings.AbstractDefaultProjectSettings.ARCH_DIRECTORY_KEY, net.sf.gridarta.model.settings.AbstractDefaultProjectSettings.archDirectory, net.sf.gridarta.utils.IOUtils.getCanonicalFile(), and net.sf.gridarta.model.settings.AbstractDefaultProjectSettings.PREFERENCES.
void net.sf.gridarta.model.settings.AbstractDefaultProjectSettings.setConfigSourceName | ( | @NotNull final String | configSourceName | ) |
Sets the name of the configuration source.
configSourceName | the name |
Implements net.sf.gridarta.model.settings.ProjectSettings.
Definition at line 244 of file AbstractDefaultProjectSettings.java.
References net.sf.gridarta.model.settings.AbstractDefaultProjectSettings.CONFIG_SOURCE_KEY, net.sf.gridarta.model.settings.AbstractDefaultProjectSettings.configSourceName, and net.sf.gridarta.model.settings.AbstractDefaultProjectSettings.PREFERENCES.
void net.sf.gridarta.model.settings.AbstractDefaultProjectSettings.setImageSet | ( | @NotNull final String | imageSet | ) |
Sets the image set.
imageSet | the image set |
Implements net.sf.gridarta.model.settings.ProjectSettings.
Definition at line 225 of file AbstractDefaultProjectSettings.java.
References net.sf.gridarta.model.settings.AbstractDefaultProjectSettings.editorSettings, net.sf.gridarta.model.settings.EditorSettings.hasImageSet(), net.sf.gridarta.model.settings.AbstractDefaultProjectSettings.IMAGE_SET_KEY, net.sf.gridarta.model.settings.AbstractDefaultProjectSettings.imageSet, and net.sf.gridarta.model.settings.AbstractDefaultProjectSettings.PREFERENCES.
void net.sf.gridarta.model.settings.AbstractDefaultProjectSettings.setMapsDirectory | ( | @NotNull final File | mapsDirectory | ) |
Sets the default maps directory.
mapsDirectory | the default maps directory |
Implements net.sf.gridarta.model.settings.ProjectSettings.
Definition at line 176 of file AbstractDefaultProjectSettings.java.
References net.sf.gridarta.model.settings.AbstractDefaultProjectSettings.mapsDirectory, and net.sf.gridarta.model.settings.AbstractDefaultProjectSettings.setMapsDirectoryInt().
|
private |
Sets the mapsDirectory.
mapsDirectory | the new maps directory |
updatePreferences | whether the preferences should be updated |
Definition at line 185 of file AbstractDefaultProjectSettings.java.
References net.sf.gridarta.model.settings.AbstractProjectSettings.fireMapsDirectoryChanged(), net.sf.gridarta.utils.IOUtils.getCanonicalFile(), net.sf.gridarta.model.settings.AbstractDefaultProjectSettings.MAP_DIRECTORY_KEY, net.sf.gridarta.model.settings.AbstractDefaultProjectSettings.mapsDirectory, and net.sf.gridarta.model.settings.AbstractDefaultProjectSettings.PREFERENCES.
Referenced by net.sf.gridarta.model.settings.AbstractDefaultProjectSettings.AbstractDefaultProjectSettings(), and net.sf.gridarta.model.settings.AbstractDefaultProjectSettings.setMapsDirectory().
void net.sf.gridarta.model.settings.AbstractDefaultProjectSettings.setMediaDirectory | ( | @NotNull final File | mediaDirectory | ) |
Sets the media directory.
It contains background music files.
mediaDirectory | the media directory |
Implements net.sf.gridarta.model.settings.ProjectSettings.
Definition at line 205 of file AbstractDefaultProjectSettings.java.
References net.sf.gridarta.model.settings.AbstractDefaultProjectSettings.editorSettings, net.sf.gridarta.utils.IOUtils.getCanonicalFile(), net.sf.gridarta.model.settings.EditorSettings.hasMediaDirectory(), net.sf.gridarta.model.settings.AbstractDefaultProjectSettings.MEDIA_DIRECTORY_KEY, net.sf.gridarta.model.settings.AbstractDefaultProjectSettings.mediaDirectory, and net.sf.gridarta.model.settings.AbstractDefaultProjectSettings.PREFERENCES.
void net.sf.gridarta.model.settings.AbstractDefaultProjectSettings.setUserName | ( | @NotNull final String | userName | ) |
Sets the user name.
userName | the user name |
Implements net.sf.gridarta.model.settings.ProjectSettings.
Definition at line 260 of file AbstractDefaultProjectSettings.java.
References net.sf.gridarta.model.settings.AbstractDefaultProjectSettings.PREFERENCES, and net.sf.gridarta.model.settings.AbstractDefaultProjectSettings.PREFERENCES_USER_NAME.
|
staticprivate |
The preferences key for the archetype directory.
Definition at line 45 of file AbstractDefaultProjectSettings.java.
Referenced by net.sf.gridarta.model.settings.AbstractDefaultProjectSettings.AbstractDefaultProjectSettings(), and net.sf.gridarta.model.settings.AbstractDefaultProjectSettings.setArchDirectory().
|
private |
The archetype directory.
Definition at line 87 of file AbstractDefaultProjectSettings.java.
Referenced by net.sf.gridarta.model.settings.AbstractDefaultProjectSettings.AbstractDefaultProjectSettings(), net.sf.gridarta.model.settings.AbstractDefaultProjectSettings.getArchDirectory(), and net.sf.gridarta.model.settings.AbstractDefaultProjectSettings.setArchDirectory().
|
staticprivate |
The preferences key for configuration source.
Definition at line 69 of file AbstractDefaultProjectSettings.java.
Referenced by net.sf.gridarta.model.settings.AbstractDefaultProjectSettings.AbstractDefaultProjectSettings(), and net.sf.gridarta.model.settings.AbstractDefaultProjectSettings.setConfigSourceName().
|
private |
Do we load arches from the collected archives.
Definition at line 111 of file AbstractDefaultProjectSettings.java.
Referenced by net.sf.gridarta.model.settings.AbstractDefaultProjectSettings.AbstractDefaultProjectSettings(), net.sf.gridarta.model.settings.AbstractDefaultProjectSettings.getConfigSourceName(), and net.sf.gridarta.model.settings.AbstractDefaultProjectSettings.setConfigSourceName().
|
private |
The EditorSettings for retrieving default values.
Definition at line 81 of file AbstractDefaultProjectSettings.java.
Referenced by net.sf.gridarta.model.settings.AbstractDefaultProjectSettings.AbstractDefaultProjectSettings(), net.sf.gridarta.var.atrinik.model.settings.AtrinikDefaultProjectSettings.AtrinikDefaultProjectSettings(), net.sf.gridarta.var.crossfire.model.settings.CrossfireDefaultProjectSettings.CrossfireDefaultProjectSettings(), net.sf.gridarta.var.daimonin.model.settings.DaimoninDefaultProjectSettings.DaimoninDefaultProjectSettings(), net.sf.gridarta.model.settings.AbstractDefaultProjectSettings.getUserName(), net.sf.gridarta.model.settings.AbstractDefaultProjectSettings.setImageSet(), and net.sf.gridarta.model.settings.AbstractDefaultProjectSettings.setMediaDirectory().
|
staticprivate |
The preferences key for the selected image set.
Definition at line 57 of file AbstractDefaultProjectSettings.java.
Referenced by net.sf.gridarta.model.settings.AbstractDefaultProjectSettings.AbstractDefaultProjectSettings(), and net.sf.gridarta.model.settings.AbstractDefaultProjectSettings.setImageSet().
|
private |
The image set.
Definition at line 105 of file AbstractDefaultProjectSettings.java.
Referenced by net.sf.gridarta.model.settings.AbstractDefaultProjectSettings.AbstractDefaultProjectSettings(), net.sf.gridarta.model.settings.AbstractDefaultProjectSettings.getImageSet(), and net.sf.gridarta.model.settings.AbstractDefaultProjectSettings.setImageSet().
|
staticprivate |
The preferences key for the archetype directory.
Definition at line 39 of file AbstractDefaultProjectSettings.java.
Referenced by net.sf.gridarta.model.settings.AbstractDefaultProjectSettings.AbstractDefaultProjectSettings(), and net.sf.gridarta.model.settings.AbstractDefaultProjectSettings.setMapsDirectoryInt().
|
private |
The default maps directory.
Definition at line 93 of file AbstractDefaultProjectSettings.java.
Referenced by net.sf.gridarta.model.settings.AbstractDefaultProjectSettings.AbstractDefaultProjectSettings(), net.sf.gridarta.model.settings.AbstractDefaultProjectSettings.getMapsDirectory(), net.sf.gridarta.model.settings.AbstractDefaultProjectSettings.setMapsDirectory(), and net.sf.gridarta.model.settings.AbstractDefaultProjectSettings.setMapsDirectoryInt().
|
staticprivate |
The preferences key for the media directory.
Definition at line 51 of file AbstractDefaultProjectSettings.java.
Referenced by net.sf.gridarta.model.settings.AbstractDefaultProjectSettings.AbstractDefaultProjectSettings(), and net.sf.gridarta.model.settings.AbstractDefaultProjectSettings.setMediaDirectory().
|
private |
The media directory.
Definition at line 99 of file AbstractDefaultProjectSettings.java.
Referenced by net.sf.gridarta.model.settings.AbstractDefaultProjectSettings.AbstractDefaultProjectSettings(), net.sf.gridarta.model.settings.AbstractDefaultProjectSettings.getMediaDirectory(), and net.sf.gridarta.model.settings.AbstractDefaultProjectSettings.setMediaDirectory().
|
staticprivate |
Preferences.
Definition at line 75 of file AbstractDefaultProjectSettings.java.
Referenced by net.sf.gridarta.model.settings.AbstractDefaultProjectSettings.AbstractDefaultProjectSettings(), net.sf.gridarta.model.settings.AbstractDefaultProjectSettings.getUserName(), net.sf.gridarta.model.settings.AbstractDefaultProjectSettings.setArchDirectory(), net.sf.gridarta.model.settings.AbstractDefaultProjectSettings.setConfigSourceName(), net.sf.gridarta.model.settings.AbstractDefaultProjectSettings.setImageSet(), net.sf.gridarta.model.settings.AbstractDefaultProjectSettings.setMapsDirectoryInt(), net.sf.gridarta.model.settings.AbstractDefaultProjectSettings.setMediaDirectory(), and net.sf.gridarta.model.settings.AbstractDefaultProjectSettings.setUserName().
|
staticprivate |
Preferences key for user name.
Definition at line 63 of file AbstractDefaultProjectSettings.java.
Referenced by net.sf.gridarta.model.settings.AbstractDefaultProjectSettings.getUserName(), and net.sf.gridarta.model.settings.AbstractDefaultProjectSettings.setUserName().