|
Gridarta Editor
|
Test for DefaultMapModel. More...
Collaboration diagram for net.sf.gridarta.model.mapmodel.DefaultMapModelTest:Private Member Functions | |
| void | log (@NotNull final String name, @Nullable final Iterable< MapSquare< TestGameObject, TestMapArchObject, TestArchetype >> mapSquares, @Nullable final Iterable< TestGameObject > gameObjects) |
| Records a change event. More... | |
| MapModel< TestGameObject, TestMapArchObject, TestArchetype > | newMapModel (@NotNull final TestMapModelCreator mapModelCreator) |
| Creates a new MapModel instance. More... | |
Private Attributes | |
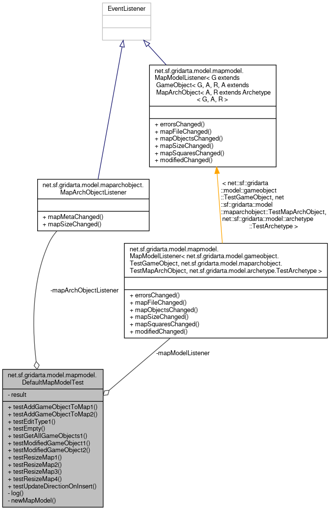
| final MapArchObjectListener | mapArchObjectListener |
| The MapArchObjectListener registered to all map models to record map changes. More... | |
| final MapModelListener< TestGameObject, TestMapArchObject, TestArchetype > | mapModelListener |
| The map model listener registered to all map models to record map changes. More... | |
| final StringBuilder | result = new StringBuilder() |
| Collects the map model changes. More... | |
Test for DefaultMapModel.
Definition at line 49 of file DefaultMapModelTest.java.
|
private |
Records a change event.
| name | the event name |
| mapSquares | the changed map squares |
| gameObjects | the changed game objects |
Definition at line 484 of file DefaultMapModelTest.java.
|
private |
Creates a new MapModel instance.
| mapModelCreator | the map model creator to use |
Definition at line 517 of file DefaultMapModelTest.java.
References net.sf.gridarta.model.mapmodel.MapModel< G extends GameObject< G, A, R, A extends MapArchObject< A, R extends Archetype< G, A, R >.addMapModelListener(), and net.sf.gridarta.model.mapmodel.MapModel< G extends GameObject< G, A, R, A extends MapArchObject< A, R extends Archetype< G, A, R >.getMapArchObject().
Here is the call graph for this function:| void net.sf.gridarta.model.mapmodel.DefaultMapModelTest.testAddGameObjectToMap1 | ( | ) |
Test case for Point, InsertionMode).
Definition at line 228 of file DefaultMapModelTest.java.
References net.sf.gridarta.model.mapmodel.TestMapModelCreator.addGameObjectToMap(), net.sf.gridarta.model.mapmodel.MapModel< G extends GameObject< G, A, R, A extends MapArchObject< A, R extends Archetype< G, A, R >.beginTransaction(), net.sf.gridarta.model.mapmodel.MapModel< G extends GameObject< G, A, R, A extends MapArchObject< A, R extends Archetype< G, A, R >.endTransaction(), net.sf.gridarta.model.mapmodel.TestMapModelCreator.getInsertionModeSet(), and net.sf.gridarta.model.mapmodel.MapModel< G extends GameObject< G, A, R, A extends MapArchObject< A, R extends Archetype< G, A, R >.getMapArchObject().
Here is the call graph for this function:| void net.sf.gridarta.model.mapmodel.DefaultMapModelTest.testAddGameObjectToMap2 | ( | ) |
Test case for Point, InsertionMode).
Definition at line 255 of file DefaultMapModelTest.java.
References net.sf.gridarta.model.mapmodel.TestMapModelCreator.addGameObjectToMap(), net.sf.gridarta.model.mapmodel.MapModel< G extends GameObject< G, A, R, A extends MapArchObject< A, R extends Archetype< G, A, R >.beginTransaction(), net.sf.gridarta.model.mapmodel.MapModel< G extends GameObject< G, A, R, A extends MapArchObject< A, R extends Archetype< G, A, R >.endTransaction(), net.sf.gridarta.model.mapmodel.TestMapModelCreator.getInsertionModeSet(), and net.sf.gridarta.model.mapmodel.MapModel< G extends GameObject< G, A, R, A extends MapArchObject< A, R extends Archetype< G, A, R >.getMapArchObject().
Here is the call graph for this function:| void net.sf.gridarta.model.mapmodel.DefaultMapModelTest.testEditType1 | ( | ) |
Checks that modifications correctly update edit types.
Definition at line 389 of file DefaultMapModelTest.java.
References net.sf.gridarta.model.mapmodel.MapModel< G extends GameObject< G, A, R, A extends MapArchObject< A, R extends Archetype< G, A, R >.addActiveEditType(), net.sf.gridarta.model.match.GameObjectMatchers.addGameObjectMatcher(), net.sf.gridarta.model.mapmodel.MapModel< G extends GameObject< G, A, R, A extends MapArchObject< A, R extends Archetype< G, A, R >.beginTransaction(), net.sf.gridarta.model.mapmodel.MapModel< G extends GameObject< G, A, R, A extends MapArchObject< A, R extends Archetype< G, A, R >.endTransaction(), net.sf.gridarta.model.mapmodel.TestMapModelCreator.getArchetype(), net.sf.gridarta.model.mapmodel.TestMapModelCreator.getGameObjectFactory(), net.sf.gridarta.model.mapmodel.TestMapModelCreator.getGameObjectMatchers(), net.sf.gridarta.model.mapmodel.TestMapModelCreator.getInsertionModeSet(), net.sf.gridarta.model.mapmodel.MapModel< G extends GameObject< G, A, R, A extends MapArchObject< A, R extends Archetype< G, A, R >.insertBaseObject(), net.sf.gridarta.model.mapmodel.MapModel< G extends GameObject< G, A, R, A extends MapArchObject< A, R extends Archetype< G, A, R >.removeGameObject(), and net.sf.gridarta.model.baseobject.BaseObject< G extends GameObject< G, A, R, A extends MapArchObject< A, R extends Archetype< G, A, R, T extends BaseObject< G, A, R, T >.TYPE.
Here is the call graph for this function:| void net.sf.gridarta.model.mapmodel.DefaultMapModelTest.testEmpty | ( | ) |
Test case for an empty transaction.
Definition at line 124 of file DefaultMapModelTest.java.
References net.sf.gridarta.model.mapmodel.MapModel< G extends GameObject< G, A, R, A extends MapArchObject< A, R extends Archetype< G, A, R >.beginTransaction(), and net.sf.gridarta.model.mapmodel.MapModel< G extends GameObject< G, A, R, A extends MapArchObject< A, R extends Archetype< G, A, R >.endTransaction().
Here is the call graph for this function:| void net.sf.gridarta.model.mapmodel.DefaultMapModelTest.testGetAllGameObjects1 | ( | ) |
Test case for DefaultMapModel#getAllGameObjects(): for a 1x2 game object only the head should be returned.
Definition at line 339 of file DefaultMapModelTest.java.
References net.sf.gridarta.model.baseobject.BaseObject< G extends GameObject< G, A, R, A extends MapArchObject< A, R extends Archetype< G, A, R, T extends BaseObject< G, A, R, T >.addTailPart(), net.sf.gridarta.model.mapmodel.MapModel< G extends GameObject< G, A, R, A extends MapArchObject< A, R extends Archetype< G, A, R >.beginTransaction(), net.sf.gridarta.model.mapmodel.MapModel< G extends GameObject< G, A, R, A extends MapArchObject< A, R extends Archetype< G, A, R >.endTransaction(), net.sf.gridarta.model.mapmodel.MapModel< G extends GameObject< G, A, R, A extends MapArchObject< A, R extends Archetype< G, A, R >.getAllGameObjects(), net.sf.gridarta.model.mapmodel.TestMapModelCreator.getArchetype(), net.sf.gridarta.model.mapmodel.TestMapModelCreator.getInsertionModeSet(), net.sf.gridarta.model.mapmodel.MapModel< G extends GameObject< G, A, R, A extends MapArchObject< A, R extends Archetype< G, A, R >.getMapArchObject(), net.sf.gridarta.model.mapmodel.MapModel< G extends GameObject< G, A, R, A extends MapArchObject< A, R extends Archetype< G, A, R >.insertBaseObject(), and net.sf.gridarta.model.archetype.Archetype< G extends GameObject< G, A, R, A extends MapArchObject< A, R extends Archetype< G, A, R >.setMultiY().
Here is the call graph for this function:| void net.sf.gridarta.model.mapmodel.DefaultMapModelTest.testModifiedGameObject1 | ( | ) |
Test case for changed objects.
Definition at line 285 of file DefaultMapModelTest.java.
References net.sf.gridarta.model.mapmodel.TestMapModelCreator.addGameObjectToMap(), net.sf.gridarta.model.mapmodel.MapModel< G extends GameObject< G, A, R, A extends MapArchObject< A, R extends Archetype< G, A, R >.beginTransaction(), net.sf.gridarta.model.mapmodel.MapModel< G extends GameObject< G, A, R, A extends MapArchObject< A, R extends Archetype< G, A, R >.endTransaction(), net.sf.gridarta.model.mapmodel.TestMapModelCreator.getInsertionModeSet(), net.sf.gridarta.model.mapmodel.MapModel< G extends GameObject< G, A, R, A extends MapArchObject< A, R extends Archetype< G, A, R >.getMapArchObject(), net.sf.gridarta.model.mapmodel.MapModel< G extends GameObject< G, A, R, A extends MapArchObject< A, R extends Archetype< G, A, R >.getMapSquare(), and net.sf.gridarta.model.mapmodel.TestMapModelCreator.insertGameObject().
Here is the call graph for this function:| void net.sf.gridarta.model.mapmodel.DefaultMapModelTest.testModifiedGameObject2 | ( | ) |
Test case for changed objects.
Definition at line 312 of file DefaultMapModelTest.java.
References net.sf.gridarta.model.mapmodel.TestMapModelCreator.addGameObjectToMap(), net.sf.gridarta.model.mapmodel.MapModel< G extends GameObject< G, A, R, A extends MapArchObject< A, R extends Archetype< G, A, R >.beginTransaction(), net.sf.gridarta.model.mapmodel.MapModel< G extends GameObject< G, A, R, A extends MapArchObject< A, R extends Archetype< G, A, R >.endTransaction(), net.sf.gridarta.model.mapmodel.TestMapModelCreator.getInsertionModeSet(), net.sf.gridarta.model.mapmodel.MapModel< G extends GameObject< G, A, R, A extends MapArchObject< A, R extends Archetype< G, A, R >.getMapArchObject(), and net.sf.gridarta.model.mapmodel.MapModel< G extends GameObject< G, A, R, A extends MapArchObject< A, R extends Archetype< G, A, R >.getMapSquare().
Here is the call graph for this function:| void net.sf.gridarta.model.mapmodel.DefaultMapModelTest.testResizeMap1 | ( | ) |
Test case for net.sf.gridarta.model.maparchobject.MapArchObject#setMapSize(Size2D).
Definition at line 137 of file DefaultMapModelTest.java.
References net.sf.gridarta.model.mapmodel.MapModel< G extends GameObject< G, A, R, A extends MapArchObject< A, R extends Archetype< G, A, R >.beginTransaction(), net.sf.gridarta.model.mapmodel.MapModel< G extends GameObject< G, A, R, A extends MapArchObject< A, R extends Archetype< G, A, R >.endTransaction(), and net.sf.gridarta.model.mapmodel.MapModel< G extends GameObject< G, A, R, A extends MapArchObject< A, R extends Archetype< G, A, R >.getMapArchObject().
Here is the call graph for this function:| void net.sf.gridarta.model.mapmodel.DefaultMapModelTest.testResizeMap2 | ( | ) |
Test case for net.sf.gridarta.model.maparchobject.MapArchObject#setMapSize(Size2D).
Definition at line 155 of file DefaultMapModelTest.java.
References net.sf.gridarta.model.mapmodel.MapModel< G extends GameObject< G, A, R, A extends MapArchObject< A, R extends Archetype< G, A, R >.beginTransaction(), net.sf.gridarta.model.mapmodel.MapModel< G extends GameObject< G, A, R, A extends MapArchObject< A, R extends Archetype< G, A, R >.endTransaction(), and net.sf.gridarta.model.mapmodel.MapModel< G extends GameObject< G, A, R, A extends MapArchObject< A, R extends Archetype< G, A, R >.getMapArchObject().
Here is the call graph for this function:| void net.sf.gridarta.model.mapmodel.DefaultMapModelTest.testResizeMap3 | ( | ) |
Test case for net.sf.gridarta.model.maparchobject.MapArchObject#setMapSize(Size2D).
Definition at line 174 of file DefaultMapModelTest.java.
References net.sf.gridarta.model.mapmodel.TestMapModelCreator.addGameObjectToMap(), net.sf.gridarta.model.mapmodel.MapModel< G extends GameObject< G, A, R, A extends MapArchObject< A, R extends Archetype< G, A, R >.beginTransaction(), net.sf.gridarta.model.mapmodel.MapModel< G extends GameObject< G, A, R, A extends MapArchObject< A, R extends Archetype< G, A, R >.endTransaction(), net.sf.gridarta.model.mapmodel.TestMapModelCreator.getInsertionModeSet(), and net.sf.gridarta.model.mapmodel.MapModel< G extends GameObject< G, A, R, A extends MapArchObject< A, R extends Archetype< G, A, R >.getMapArchObject().
Here is the call graph for this function:| void net.sf.gridarta.model.mapmodel.DefaultMapModelTest.testResizeMap4 | ( | ) |
Test case for net.sf.gridarta.model.maparchobject.MapArchObject#setMapSize(Size2D).
Definition at line 199 of file DefaultMapModelTest.java.
References net.sf.gridarta.model.mapmodel.TestMapModelCreator.addGameObjectToMap(), net.sf.gridarta.model.mapmodel.MapModel< G extends GameObject< G, A, R, A extends MapArchObject< A, R extends Archetype< G, A, R >.beginTransaction(), net.sf.gridarta.model.mapmodel.MapModel< G extends GameObject< G, A, R, A extends MapArchObject< A, R extends Archetype< G, A, R >.endTransaction(), net.sf.gridarta.model.mapmodel.TestMapModelCreator.getInsertionModeSet(), net.sf.gridarta.model.mapmodel.MapModel< G extends GameObject< G, A, R, A extends MapArchObject< A, R extends Archetype< G, A, R >.getMapArchObject(), and net.sf.gridarta.model.mapmodel.MapModel< G extends GameObject< G, A, R, A extends MapArchObject< A, R extends Archetype< G, A, R >.getMapSquare().
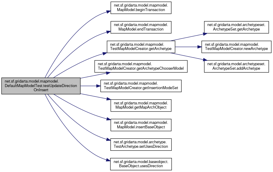
Here is the call graph for this function:| void net.sf.gridarta.model.mapmodel.DefaultMapModelTest.testUpdateDirectionOnInsert | ( | ) |
Test case for DefaultMapModel#getAllGameObjects(): the BaseObject#DIRECTION attribute is set only if the inserted object supports a direction.
Definition at line 363 of file DefaultMapModelTest.java.
References net.sf.gridarta.model.mapmodel.MapModel< G extends GameObject< G, A, R, A extends MapArchObject< A, R extends Archetype< G, A, R >.beginTransaction(), net.sf.gridarta.model.baseobject.BaseObject< G extends GameObject< G, A, R, A extends MapArchObject< A, R extends Archetype< G, A, R, T extends BaseObject< G, A, R, T >.DIRECTION, net.sf.gridarta.model.mapmodel.MapModel< G extends GameObject< G, A, R, A extends MapArchObject< A, R extends Archetype< G, A, R >.endTransaction(), net.sf.gridarta.model.mapmodel.TestMapModelCreator.getArchetype(), net.sf.gridarta.model.mapmodel.TestMapModelCreator.getArchetypeChooserModel(), net.sf.gridarta.model.mapmodel.TestMapModelCreator.getInsertionModeSet(), net.sf.gridarta.model.mapmodel.MapModel< G extends GameObject< G, A, R, A extends MapArchObject< A, R extends Archetype< G, A, R >.getMapArchObject(), net.sf.gridarta.model.mapmodel.MapModel< G extends GameObject< G, A, R, A extends MapArchObject< A, R extends Archetype< G, A, R >.insertBaseObject(), net.sf.gridarta.model.archetype.TestArchetype.setUsesDirection(), and net.sf.gridarta.model.baseobject.BaseObject< G extends GameObject< G, A, R, A extends MapArchObject< A, R extends Archetype< G, A, R, T extends BaseObject< G, A, R, T >.usesDirection().
Here is the call graph for this function:
|
private |
The MapArchObjectListener registered to all map models to record map changes.
Definition at line 100 of file DefaultMapModelTest.java.
|
private |
The map model listener registered to all map models to record map changes.
Definition at line 56 of file DefaultMapModelTest.java.
|
private |
Collects the map model changes.
Definition at line 118 of file DefaultMapModelTest.java.